Kết Cấu BTCT
TÍNH TƯỜNG CỌC HỞ
- TIÊU CHUẨN THIẾT KẾ:
Tiêu chuẩn Việt Nam
TCVN 10304:2014 - Móng cọc - Tiêu chuẩn thiết kế
TCVN 9362-2012 - Tiêu Chuẩn Thiết Kế Nền Nhà & Công Trình
TCVN 5574-2018 – Kết cấu bê tông và bê tông cốt thép – Tiêu chuẩn thiết kế.
TCVN 5575:2012 - Kết cấu thép – Tiêu chuẩn thiết kế
- TỔNG QUAN:
Tường cọc hở (Soldier Pile Retaining Wall) là bài toán kết hợp giữa các vấn đề nền móng và kết cấu. Do vậy thiết kế phải thỏa mãn được điều kiện ổn định và biến dạng là điều kiện tiên quyết trước khi tính toán kết cấu.
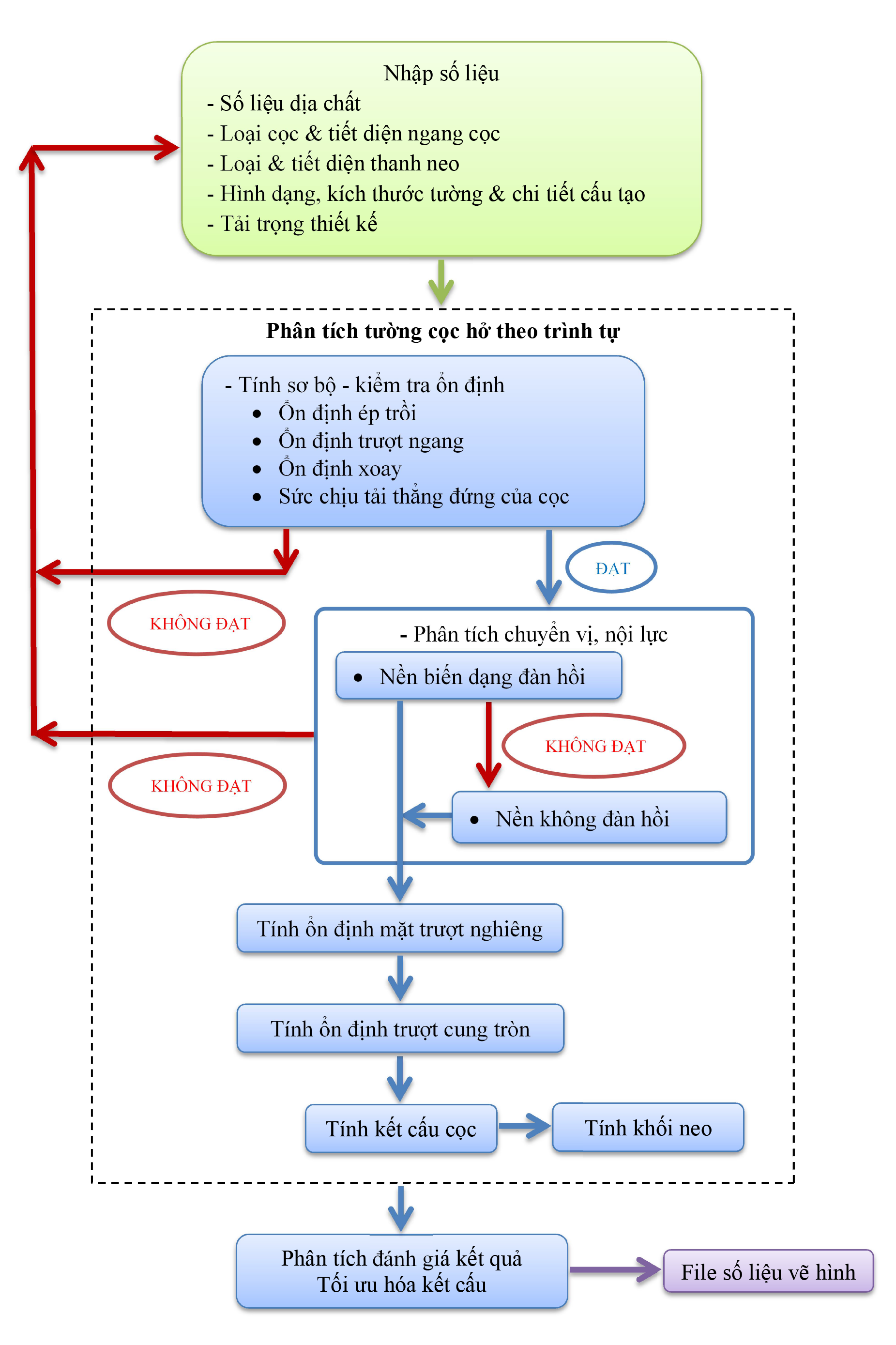
- QUI TRÌNH TÍNH TOÁN:
Tính toán thiết kế Tường cọc hở theo trình tự:

- ĐỀ XUẤT:
Áp dụng qui trình tính toán trên là bắt buộc nhằm bảo đảm đầy đủ các điều kiện về ổn định, biến dạng và khả năng chịu lực cho thiết kế kết cấu tường cọc hở. Quy trình trên giúp công tác thiết kế chính xác và nhanh chóng.
TP HCM, 26/02/2022
Phần mềm liên quan: Tường cọc hở
- QUY TRÌNH ƯỚC TÍNH LÚN NỀN ĐƯỜNG & CỐNG
- QUY TRÌNH TÍNH TRỤ CẦU BTCT LOẠI 2
- QUY TRÌNH TÍNH MỐ CẦU BTCT LOẠI 2
- QUY TRÌNH TÍNH ÁO ĐƯỜNG CỨNG
- QUY TRÌNH TÍNH ÁO ĐƯỜNG MỀM
- QUY TRÌNH THIẾT KẾ CẦU THANG XOẮN BÊ TÔNG CỐT THÉP
- QUY TRÌNH TÍNH TOÁN CỐT THÉP DẦM BÊ TÔNG CỐT THÉP
- QUY TRÌNH TÍNH TOÁN CỘT CHỮ NHẬT THEO BIỂU ĐỒ N-M
- QUY TRÌNH TÍNH TOÁN CỘT TRÒN THEO BIỂU ĐỒ N-M
- QUY TRÌNH TÍNH TOÁN VÁCH CỨNG BÊ TÔNG CỐT THÉP


Trở về




