Kết Cấu BTCT
QUY TRÌNH ƯỚC TÍNH LÚN NỀN ĐƯỜNG & CỐNG
- TIÊU CHUẨN THIẾT KẾ:
Tiêu chuẩn Việt Nam: TCVN 11823-1-2017 - Thiết kế cầu đường bộ – Phần 1, 3, 10 &12
TCVN 9362-2012 - Tiêu chuẩn thiết kế nền nhà & Công trình
TCVN 2737 - Tải trọng & tác động - Tiêu chuẩn thiết kế
- TỔNG QUAN:
Ước tính lún đường & cống nhằm phục vụ tốt hơn cho công tác tùy chọn phương án thiết kế, hỗ trợ hữu hiệu cho công tác & quá trình thi công.
Ước tính đường và cống là yêu cầu cần thiết phục vụ cho các công tác xác lập giai đoạn đầu tư và phân kỳ đầu tư
Ước tính lún là bài toán chỉ mang ý nghĩa kiểm toán cho công trình
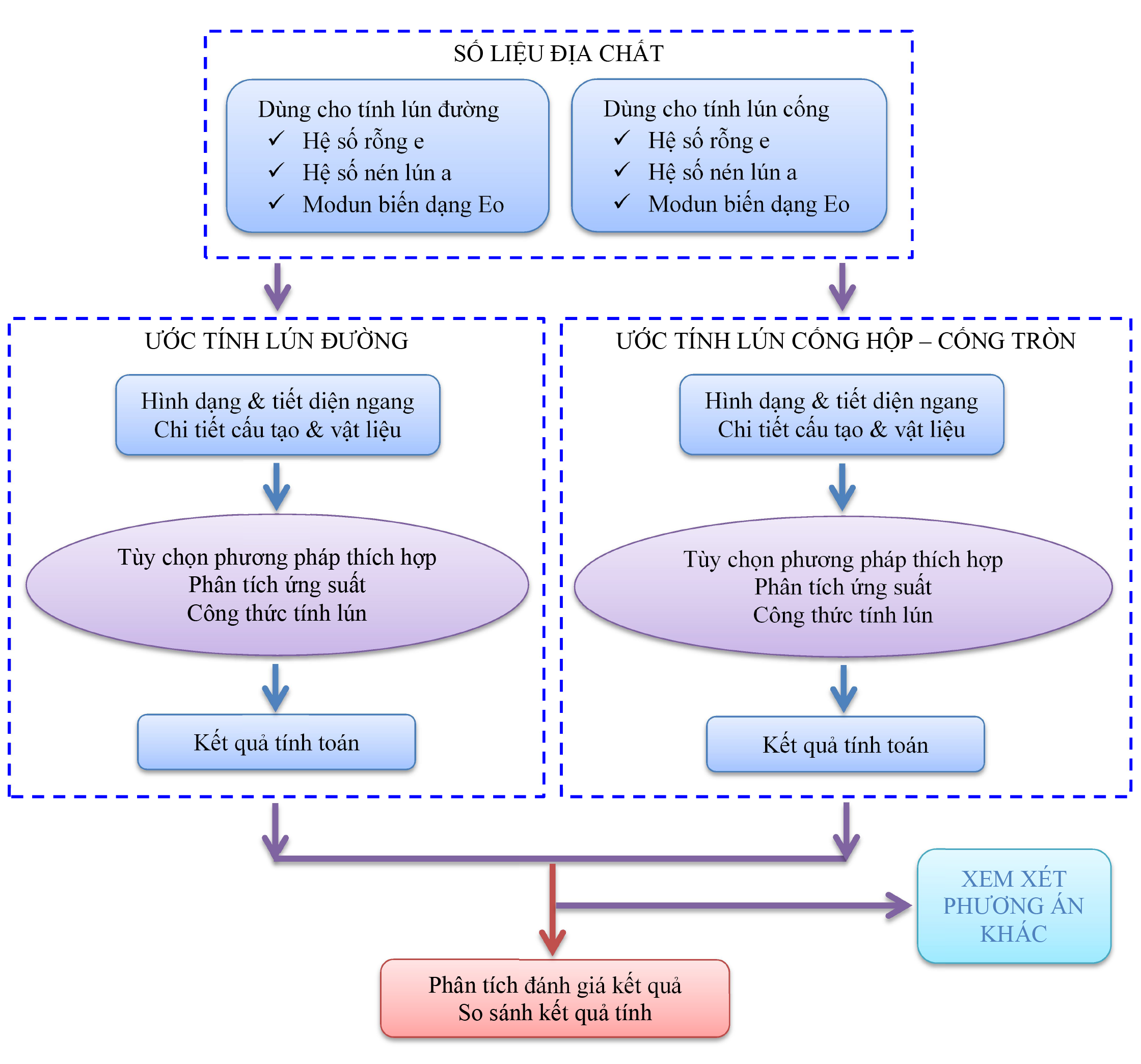
- QUI TRÌNH TÍNH TOÁN:
Quy trình ước tính đường và cống bao gồm:

- ĐỀ XUẤT:
Áp dụng quy trình trên nhằm ước tính lún đầy đủ nền đường cũng như hạng mục cống trên đường. Quy trình giúp có sự so sánh khả năng có thể lún của đường và cống đồng thời giúp cho người thiết kế có cách nhìn tổng thể nhằm tùy chọn giải pháp tư vấn và thiết kế hợp lý hơn
TP HCM, 10/06/2022
Phần mềm liên quan: Ước tính lún nền đường & cống
- QUY TRÌNH TÍNH TRỤ CẦU BTCT LOẠI 2
- QUY TRÌNH TÍNH MỐ CẦU BTCT LOẠI 2
- QUY TRÌNH TÍNH ÁO ĐƯỜNG CỨNG
- QUY TRÌNH TÍNH ÁO ĐƯỜNG MỀM
- QUY TRÌNH TÍNH TRỤ CẦU BTCT LOẠI 3
- QUY TRÌNH THIẾT KẾ CẦU THANG XOẮN BÊ TÔNG CỐT THÉP
- QUY TRÌNH TÍNH TOÁN CỐT THÉP DẦM BÊ TÔNG CỐT THÉP
- QUY TRÌNH TÍNH TOÁN CỘT CHỮ NHẬT THEO BIỂU ĐỒ N-M
- QUY TRÌNH TÍNH TOÁN CỘT TRÒN THEO BIỂU ĐỒ N-M
- QUY TRÌNH TÍNH TOÁN VÁCH CỨNG BÊ TÔNG CỐT THÉP


Trở về




