Kết Cấu BTCT
QUY TRÌNH TÍNH TƯỜNG CỪ
- TIÊU CHUẨN THIẾT KẾ:
Tiêu chuẩn Việt Nam: TCVN 10304:2014 - Móng cọc - Tiêu chuẩn thiết kế
TCVN 9362-2012 - Tiêu Chuẩn Thiết Kế Nền Nhà & Công Trình
TCVN 5574-2018 – Kết cấu bê tông và bê tông cốt thép – Tiêu chuẩn thiết kế
TCVN 5575:2012 - Kết cấu thép – Tiêu chuẩn thiết kế
- TỔNG QUAN:
Tường cừ là bài toán kết hợp giữa bài toán nền móng và bài toán kết cấu. Do vậy thiết kế thỏa mãn được điều kiện ổn định và biến dạng là điều kiện tiên quyết trước khi tính toán kết cấu.
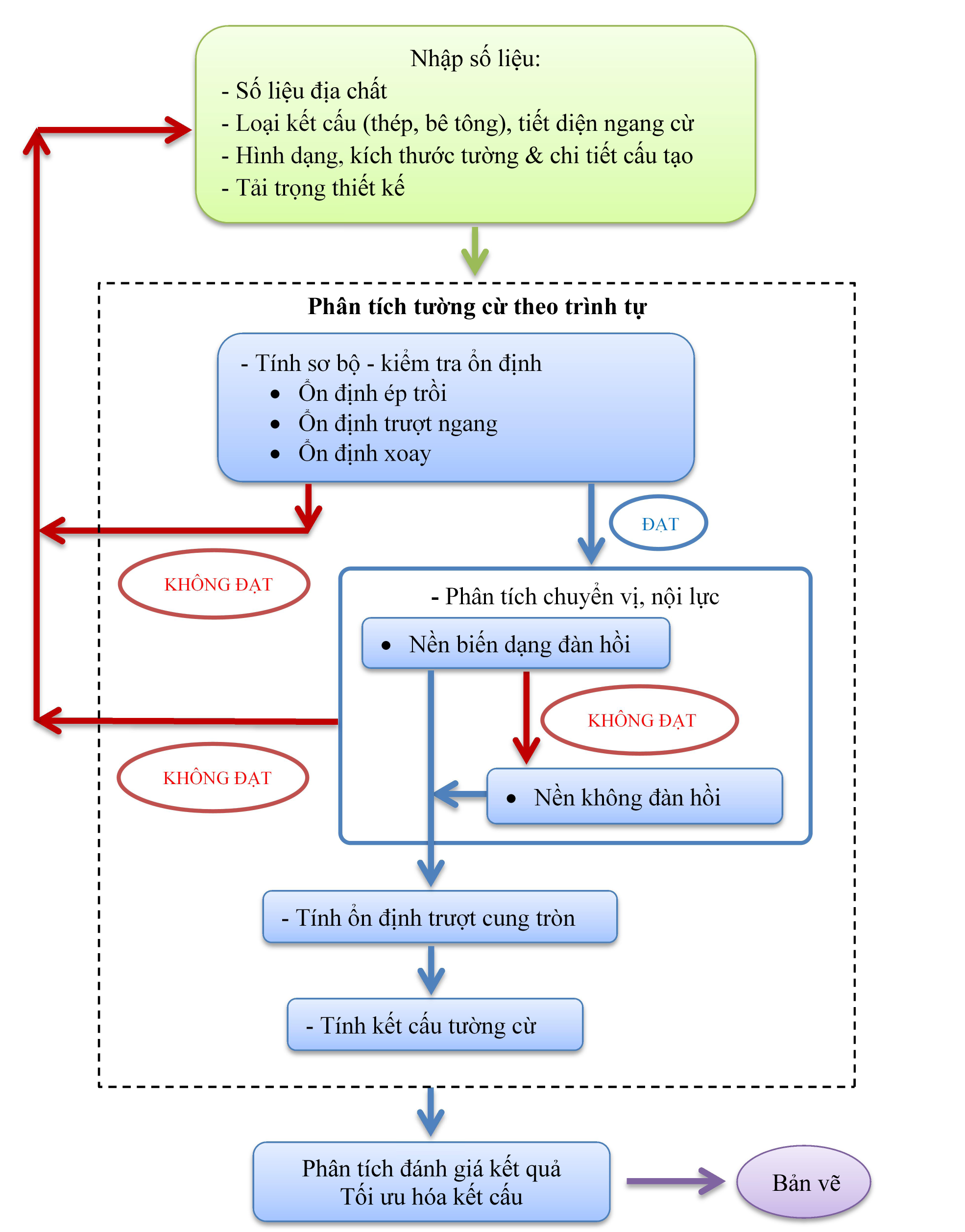
- QUI TRÌNH TÍNH TOÁN:
Tính toán thiết kế tường cừ theo trình tự:

- ĐỀ XUẤT:
Áp dụng qui trình tính toán trên là bắt buộc nhằm bảo đảm đầy đủ các điều kiện về ổn định, biến dạng và khả năng chịu lực cho thiết kế kết cấu tường cừ. Quy trình trên giúp công tác thiết kế đầy đủ và nhanh chóng.
TP HCM, 10/07/2018
Phần mềm liên quan: Tường cừ
- QUY TRÌNH TÍNH TƯỜNG VÂY TẦNG HẦM
- TÍNH TƯỜNG CHẮN ĐẤT BÊ TÔNG CỐT THÉP DÙNG NEO
- QUY TRÌNH TÍNH MÓNG CỌC ĐÀI CAO BTCT
- QUY TRÌNH TÍNH GIA CƯỜNG CỘT BTCT THEO BIỂU ĐỒ N-M
- QUY TRÌNH TÍNH TRỤ CẦU BTCT LOẠI 1
- QUY TRÌNH THIẾT KẾ CẦU THANG XOẮN BÊ TÔNG CỐT THÉP
- QUY TRÌNH TÍNH TOÁN CỐT THÉP DẦM BÊ TÔNG CỐT THÉP
- QUY TRÌNH TÍNH TOÁN CỘT CHỮ NHẬT THEO BIỂU ĐỒ N-M
- QUY TRÌNH TÍNH TOÁN CỘT TRÒN THEO BIỂU ĐỒ N-M
- QUY TRÌNH TÍNH TOÁN VÁCH CỨNG BÊ TÔNG CỐT THÉP


Trở về




